Parameter Estimation in Land Surface Models: Challenges and Opportunities With Data Assimilation and Machine Learning

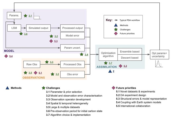
Schematic of the parameter data assimilation (PDA) workflow for land surface models, illustrating the interactions between model, observations, and assimilation components. Methods ,challenges and future priorities are highlighted.

Abstract

Accurately predicting terrestrial ecosystem responses to climate change over long-timescales is crucial for addressing global challenges. This relies on mechanistic modeling of ecosystem processes through land surface models (LSMs). Despite their importance, LSMs face significant uncertainties due to poorly constrained parameters, especially in carbon cycle predictions. This paper reviews the progress made in using data assimilation (DA) for LSM parameter optimization, focusing on carbon-water-vegetation interactions, as well as discussing the technical challenges faced by the community. These challenges include identifying sensitive model parameters and their prior distributions, characterizing errors due to observation biases and model-data inconsistencies, developing observation operators to interface between the model and the observations, tackling spatial and temporal heterogeneity as well as dealing with large and multiple data sets, and including the spin-up and historical period in the assimilation window. We outline how machine learning (ML) can help address these issues, proposing different avenues for future work that integrate ML and DA to reduce uncertainties in LSMs. We conclude by highlighting future priorities, including the need for international collaborations, to fully leverage the wealth of available Earth observation data sets, harness ML advances, and enhance the predictive capabilities of LSMs.

Publication
In Journal of Advances in Modeling the Earth System
Noemi Vergopolan
Noemi Vergopolan
Computational Hydrology